Parasoft Logo

Code Coverage Tools & Solutions

Monitoring and analyzing code coverage fosters a data-driven culture to inform decisions. Utilizing code coverage effectively enhances productivity, testing efficiency, and application reliability. It minimizes risks and facilitates data-driven release decisions by leadership.

Release Confidently With Code Coverage Visibility

Code coverage visibility is a cornerstone of elevating confidence in software quality. By providing a comprehensive view of which lines of code have been tested, developers, testers, and stakeholders minimize the likelihood of undetected quality and security issues and release with greater confidence.

Reduce Release Risk

Track code coverage across all testing practices to identify areas of poor coverage and high risk, helping improve your test strategy.

Fill Coverage Gaps

Use our solutions to target test generation for uncovered lines of code, quickly addressing gaps and strengthening your testing suite.

Validate Every Change

Use modified code coverage analytics to maintain coverage for all new and changed code per build, ensuring quality and reducing risk even if total project coverage is below target.

Achieve Coverage Goals

Combine insights from all test types to understand total coverage. Gain a detailed view of coverage for modified code and ensure every change is tested.

Meet Safety-Critical Coverage Requirements

Ensure thorough testing, fulfill regulatory requirements, enhance fault detection, reduce risks, and improve security assurance with Parasoft’s code coverage solutions. Verify that every line of code has been tested to reduce the likelihood of undetected defects causing system failures.

How It Works

Ensure code coverage for embedded safety and security-critical applications by employing a blend of techniques with Parasoft C/C++test and C/C++test CT to meet compliance standards. Code instrumentation is central to this effort, which involves integrating additional code into the user codebase to track the execution of statements, branches, and MC/DC code structures. Often, code coverage must be gathered directly from the target hardware, which both C/C++ testing solutions do.

Parasoft C/C++test and C/C++test CT, together with Parasoft DTP, collects coverage metrics and produces documentation that’s indispensable for safety-critical applications. Generated reports detail each line of code’s execution status—whether it’s fully, partially, or not—serve as a critical reference for development teams and certification auditors, facilitating the assessment of code coverage compliance.

It’s imperative that code coverage analysis tools are TÜV-certified for use in safety-critical applications, like both C/C++test and DTP.

Image of a medical professional looking at the medical stats displayed on a patient
CASE STUDY |
Logo for Smiths Medical

Smith’s Medical Delivers Safe, High-Quality Medical Devices

70%

Code coverage reached with automated test generation and execution.

Automated

Tool qualification process to reach code coverage requirements.

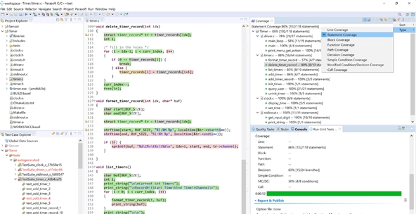
Code Coverage for C/C++

Collect, monitor, and analyze C/C++ code coverage data generated during dynamic analysis testing, including unit, integration, and system testing phases with our testing solutions for C and C++ software development.

How It Works

Fundamental in software testing and quality assurance, code coverage metrics offer valuable insights into testing thoroughness and pinpoint areas that may require more attention. Parasoft’s C and C++ testing solutions collect various types of code coverage metrics during dynamic analysis testing, whether conducted locally or via integration with the CI/CD pipeline.

Embedded developers can examine coverage results directly in a preferred code editor, ensuring a streamlined workflow. Teams can guarantee adherence to requirements with tailored quality gates to automatically validate builds based on predefined code coverage metrics.

Our solutions intelligently aggregate coverage information from various execution runs, including testing on target hardware, providing a comprehensive understanding of the code’s test coverage. By analyzing coverage at granular levels like method, class, file, or project, teams can accurately pinpoint areas with insufficient coverage and higher risk.

DTP’s comprehensive reports and dashboards show aggregated, in-depth test coverage and compliance metrics. Teams can automate requirements traceability between test cases, code artifacts, and requirements to ensure a cohesive, efficient development process required in safety-critical development.

Image of a satellite floating in outer space.
CASE STUDY |
Logo for Qinetiq

QinetiQ Reduces Software Problem Reports by 75%

Learn how a leading financial firm leveraged Parasoft Jtest to:

75%

Reduction of software problem reports issued during development.

Decreased

Development costs with self-verification.

Code Coverage for Java and .NET

Collect, monitor, and analyze code coverage from unit and functional testing for Java and .NET applications. Drive higher levels of code coverage by understanding what lines of code have been tested and targeting coverage gaps.

How It Works

Development and testing teams can execute unit tests either locally or within the CI/CD pipeline and effortlessly examine coverage results directly within the developer IDE with Parasoft’s Java code coverage and .NET code coverage tools. Here’s what else they can do:

  • Pinpoint precisely which lines of code are covered during execution by navigating through test cases.
  • Analyze code coverage at varying levels, such as method, class, file, or project, to readily identify areas with insufficient coverage and higher risk.
  • Get a comprehensive test coverage overview from integrated Parasoft CTP and DTP, which gather code coverage from functional testing, merging and correlating unit testing coverage with functional coverage.
  • Boost code coverage metrics by identifying uncovered lines of code and utilizing our solutions to generate new test cases, bridging coverage gaps effectively.
  • Tailor quality gates to automatically validate builds based on predefined code coverage metrics, ensuring adherence to desired standards.
  • Streamline the publication of testing results into Parasoft DTP for in-depth analysis of coverage metrics across builds, facilitating informed decision-making and continuous improvement.

Recommended Products

Screenshot of Parasoft Jtest showing code coverage percentages for Java code.
Profile image of a human head filled in with data connectors to reflect artificial intelligence.
CASE STUDY | FINANCE INDUSTRY

AI-Driven Java Unit Testing Boosts Developer Productivity for Financial Firm

Learn how a leading financial firm leveraged Parasoft Jtest to:

85%

Code coverage achieved in a few weeks.

Obtain Code Coverage for Legacy Code

Teams modernizing legacy applications use analysis provided by our code coverage tools for Java, .NET, C#, C, and C++ applications to create a strategy that safeguards existing functionality when making changes.

How It Works

With insight into previously tested legacy applications, teams can evaluate the effectiveness of their inherited regression test suite and determine if new test cases are needed to strengthen their regression safety net.

For legacy applications with low coverage, Parasoft Jtest or C/C++test rapidly generate unit tests in bulk that can be run in regression to ensure that the new functionality introduced does not impact the existing functionality.

In parallel with regression testing, teams often adopt a coverage policy that helps them create a baseline for new development. However, it can be challenging to ensure high code coverage on modified code when the existing legacy code has low levels of coverage.

Parasoft enables teams to collect, analyze, and monitor code coverage metrics that correlate specifically with new or modified code. This ensures that all new or changed code is thoroughly tested and meets the organization’s quality standards and incrementally increases the coverage across the codebase.

Read Blog: Testing Legacy Code & 3 Steps to Update »

Recommended Products

Screenshot showing side by side of C/C++ legacy code in Parasoft C/C++test on the left and on the right Parasoft DTP

Use Modified Code Coverage Analysis to Make Code Changes With Confidence

Code modifications can introduce new bugs and break existing code functionality. Mitigate these risks by tracking code coverage specifically associated with modified code and easily enforcing coverage policies to ensure all modified code is well tested. 

How It Works

Publish code coverage captured during automated test execution in the CI/CD pipeline into Parasoft DTP for advanced build-to-build reporting and analysis. Set quality gates for modified code coverage in the CI/CD pipeline, and leverage Parasoft DTP’s modified code coverage widget to analyze and view code coverage that correlates only to new code or to modified lines of code.

By ensuring any new or modified code has high levels of code coverage, development teams can mitigate the risk of untested changes slipping into production and incrementally increase the overall test coverage of their codebase.

Read Blog: Application Coverage Is the Most Powerful Metric You’re Not Measuring »

 

Recommended Products

Screenshot of Parasoft DTP

Collect Code Coverage From Distributed Microservices

In distributed microservices architectures, gathering coverage from end-to-end test runs is challenging due to the interconnected services and complexity of interactions between them. Our coverage solutions simplify gathering functional testing code coverage for Java and .NET services within complex microservice architectures.

How It Works

Collect and analyze code coverage from the testing of distributed Java and .NET microservices. Easily correlate which lines of code in each individual microservice are tested during the execution of automated end-to-end functional tests and increase test thoroughness for higher quality and more reliable software. Here’s how it works:

  1. Code coverage agents are deployed for each microservice.
  2. Parasoft CTP collects and correlates coverage captured by those agents during automated functional testing. Coverage is captured whether the functional test cases are executed within the Parasoft platform or by a third-party tool.
  3. Results are published to Parasoft DTP where testers can easily see what lines of code were covered by each test case and identify microservices with low coverage.

Code coverage collection also enables test impact analysis workflows to reduce the number of end-to-end tests that must be re-run to validate code changes.

Read Blog: Get a Better View of Your Code Coverage »

Measure Manual Testing Effectiveness

Bring visibility to your manual testing practice by collecting and analyzing code coverage during test runs. It helps your team close the gap between manual and automated testing, so you can understand the true impact of manual efforts.

How It Works

Leverage CTP in combination with DTP for reporting and analysis. Code coverage agents for Java and .NET are deployed to capture execution data as tests are performed.

Testers can import manual test definitions from their test management system in CTP’s intuitive web interface. As testers execute their test cases, CTP enables users to easily manage the coverage agents in synchronization with their testing, automatically capturing exactly which parts of the code are exercised by each test case.

After testing is complete, the collected data is automatically published to Parasoft DTP, where detailed reports correlate the manual test cases with the exercised portions of code. This gives teams a clear picture of what areas were covered by manual testing, identifies gaps and testing redundancies, and supports auditing or compliance needs. The manual testing coverage can also be merged and correlated with automated testing coverage providing the team with a complete view of coverage across the application.

Recommended Products

Screenshot of list of manual test cases impacted in CTP.

Aggregate Code Coverage From All Testing Practices

Gain a complete view of test strategy effectiveness and make data-driven decisions on the release readiness of Java, .NET, C#, C, and C++ applications.

How It Works

Our solutions capture code coverage from multiple testing practices, like unit testing, API testing, microservices testing, web UI testing, integration testing, and end-to-end testing. Results go to Parasoft DTP for build-to-build trend analysis.

Application code coverage monitoring capabilities collect and analyze code coverage during the execution of automated tests regardless of the testing framework.

DTP’s code coverage dashboards correlate and merge code coverage results from multiple test types to determine areas of low test coverage with high risks. Teams gain actionable insights on where tests are needed to fill code coverage gaps and mitigate the risk of untested code in the hands of end users.

With the data collected by Parasoft code coverage tools, teams can optimize test execution in their CI/CD pipeline with test impact analysis. Use test impact analysis to reduce the number of tests needed to be executed to validate application changes by identifying and running only the subset of test cases that correlate to code modifications.

Read Blog: Measuring Code Coverage: Guide to Effective Testing »

Two coworkers discussing automated software testing inside building holding laptop

Elevate your software testing with Parasoft solutions.

Contact Us