Parasoft Logo

Static Code Analysis Powered by AI for Faster Compliance & Elevated Quality

Remediate faster and smarter with AI-powered prioritization and code fixes so you can release with confidence.

Improve Code Quality & Cut Defect Costs With Naturally Integrated AI

Use static analysis workflows enhanced by AI to focus your team’s effort on what matters most—cutting through the noise to quickly identify and prioritize real issues in your code. With AI-generated code fixes, it’s easier to remediate flaws and vulnerabilities, so you can achieve compliance sooner and deliver with confidence.

Read Blog: Best Practices for Using Static Analysis Tools »

Ensure Safety and Security Compliance

Deliver secure, compliant software using static code analysis solutions that efficiently identify and resolve vulnerabilities to ensure safety and regulatory adherence.

Reduce Cost by Preventing Code Defects

Find bugs early in the SDLC to save time and money on debugging, maintenance, and potential system failures while improving overall software reliability.

Apply Patented AI & ML for Productivity

Enhance static code analysis workflows with advanced algorithms that intelligently identify problems, prioritize rule violation findings, and simplify remediation steps.

Integrate Into the CI/CD Pipeline Easily

Ensure consistent code quality checks at every stage of the SDLC to minimize errors, accelerate deployments, and increase the efficiency of software delivery.

Banner with blue to pink gradient

Ready to Explore Short Demos of Parasoft AI-Driven Testing?

Explore our AI Learning Hub. »

Static Analysis for C/C++

Development teams use Parasoft’s comprehensive C/C++ static analysis solution to identify and resolve code quality issues, enhance reliability and security throughout the development process, and satisfy compliance requirements. Gen AI and ML for static analysis further modernize automation, increasing productivity.

How It Works

Parasoft’s static analysis solution for C/C++ software development helps teams satisfy regulatory coding compliance requirements in safety, security, and reliability. With easy integration into developers’ IDEs (VS Code, Eclipse) and modern CI/CD development workflows, C/C++test analyzes the codebase, leveraging advanced algorithms to detect:

  • Potential vulnerabilities
  • Memory leaks and corruption
  • Critical issues
  • Coding standards conformance

C/C++test provides comprehensive coverage in identifying critical issues, potential pitfalls, and areas for improvement by utilizing techniques like AI/ML, pattern recognition, rule-based analysis, data and control flow analysis, and metrics analysis.

Teams can customize configurations to fine-tune analyses to align with project-specific requirements or compliance needs with coding standards like MISRA, CERT, AUTOSAR C++ 14, and more.

Once deployed, C/C++test becomes a valuable and integral part of the development workflow. When integrated as part of the CI/CD pipeline for continuous testing, code quality checks occur automatically at every stage of development—from initial code commits to final deployment.

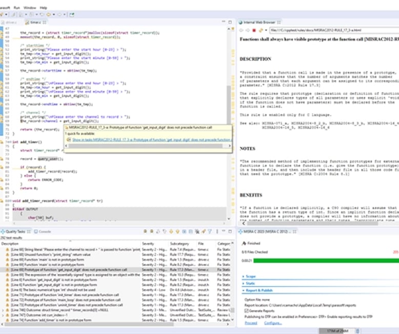
Screenshot of Parasoft C/C++test static analysis showing a link to a quick fix for a violation.

Recommended Products

How It Works With AI and ML

Parasoft’s AI assistant in the VS Code extension offering explains found static analysis violations to developers. To fix the violations, they get code suggestions from the integrated AI-powered assistant GitHub Copilot.

Here’s how our AI and ML static analysis works.

  1. Machine learning prioritizes violations based on historical triage data and risk patterns.
  2. Generative AI provides recommended AI-generated code fixes for faster remediation while maintaining high code standards.
  3. LLMs optionally integrate with LLM providers like GitHub and OpenAI for specific AI-generated code fix recommendations.

C/C++test automates risk mitigation, optimizes productivity, and elevates the overall quality of software projects.

Image of a dimmed testing room for a vehicle with embedded software shown in transparent blue with embedded engineers walking toward it.
CASE STUDY |
Logo of Renovo Auto

Renovo Satisfies ISO 26262 Safety & Security Coding Requirements

100%

Achieved compliance for CERT and AUTOSAR C++14.

Reduced

Time to market.

AI That Helps You Fix Java Code Faster for Streamlined Compliance

Java development teams streamline compliance, remediate faster, reduce technical debt, and catch more defects earlier with Parasoft’s AI-augmented static analysis solution. It verifies code quality and ensures adherence to industry security standards.

How It Works

Parasoft Jtest offers comprehensive coverage in standards like OWASP, CWE, CERT, PCI DSS, and DISA ASD STIG, ensuring thorough examination of code for potential defects. Customizable configurations allow teams to tailor the analysis for unique project requirements, enabling precise detection and mitigation of risks specific to an application with a minimum of noise.

Optimized to accelerate remediation activities, Jtest’s static analysis works like this:

  • Continuous code scans integrated within the IDE. Integrate Jtest into IntelliJ or Eclipse IDEs to find and fix codling flaws during active development. Use live static analysis to automatically trigger code scans in the background every time a source file is opened in the IDE or when saving new or modified code.
  • AI-assisted fixes in IDE. Optionally integrate with various LLM providers like OpenAI and Azure OpenAI to get context-aware, AI-generated code fix recommendations for individual violations.
  • Autonomous remediation. Within CI/CD pipelines, Jtest can detect and autonomously fix static analysis violations, validate each fix, and produce a full audit trail for human review and approval.
  • Generate actionable reports. Automatically generate static analysis reports that include rule ID mapping for specific coding standards and detailed documentation of the reported violation.

Recommended Products

  • MCP server–enhanced AI. Enable external LLMs with direct access to results and documentation to prioritize issues, propose fixes, and assist with rule configuration.
  • AI-enhanced triage. Results from CI/CD scans can be published to DTP where AI-driven insights into static analysis results help teams streamline triaging and focus remediation efforts on the most critical issues.
Image showing four military helicopters with embedded software tested with static analysis.
CASE STUDY |
Logo of Leonardo

Leonardo Significantly Improves Software Quality With Modern Static Analysis Solution

Parasoft’s static analysis provides “accurate analysis and ease of use.”

Daniele De Nicola, Product Software Verification & Validation Supervisor at Leonardo

Increased

Code quality for Java applications.

Reduced

Costs by finding defects earlier.

AI-Driven .NET/C# Static Analysis for Faster, Safer Releases

Teams developing C# and VB.NET projects can leverage AI-enhanced static analysis with Parasoft dotTEST to detect vulnerabilities early in the SDLC, reduce technical debt, and deliver reliable software more efficiently.

How It Works

Our static analysis solution for C# and VB.NET languages provides a comprehensive set of static analysis checkers that teams can use to:

  • Verify compliance with security standards like OWASP, CWE, PCI-DSS, and DISA-ASD-STIG.
  • Identify runtime problems early.
  • Find code duplicates.
  • Understand code complexity and structure to ensure that it’s reliable and maintainable.

Developers can perform static analysis by integrating Parasoft dotTEST into IDEs, like Visual Studio and VS Code, or using the command-line interface to integrate seamlessly into CI/CD pipelines.

Use dotTEST’s Live Static Analysis in the Visual Studio IDE for autonomous code scanning during active development to identify and address coding flaws as they arise.

Teams get access to static analysis results immediately within the IDE and through generated reports (HTML, PDF, XML). They can also view insightful metrics, like number of defects, severity, and location within code on Parasoft’s reporting and analytics dashboard, DTP.

Recommended Products

Through dotTEST’s optional integration with various LLM providers, leverage GenAI to generate code fixes for individual static analysis violations in the IDE or autonomously fix violations in the CI/CD pipeline.

In each instance, you stay in the loop with commit histories serving as audit trails of all AI activity to ensure safety, reliability, and compliance. Teams can also leverage dotTEST’s MCP server to provide external LLMs with access to testing results and rule documentation, enabling you to prioritize finding and remediate faster using your preferred AI co-pilot.

CASE STUDY |

CAPITAL Services Improves Software Security & Quality With Parasoft’s AI-Optimized Regression Solution

Achieved

Compliance with PCI DSS.

Security

Improved with OWASP and CWE compliance.

Advanced Reporting & Analytics, Backed by AI

Teams gain clear visibility into analytics from build to build with Parasoft DTP’s comprehensive reports and dashboards. AI/ML assistance prioritizes violations to streamline the triage process. Teams can also generate the reports required to demonstrate compliance.

How It Works

Developers publish static analysis results from Parasoft C/C++test, Jtest, or dotTEST into Parasoft DTP, which consolidates the data in intelligent dashboards, detailed reports, and actionable analytics.

Teams can leverage pre-configured dashboards for compliance tracking and reporting to identify where to focus testing and triage efforts to achieve compliance targets.

AI improves each developer’s experience by assisting to prioritize violations. DTP’s interactive widgets show the number of violations from build to build by severity classifications or by the assigned developer. Teams can use DTP’s violation explorer to easily track violations, assign them to specific engineers for remediation, and set priority levels.

Here’s how AI/ML-based analytics streamline static analysis results triaging:

  • ML-based build-to-build analysis of past static analysis triage actions predicts which violations to prioritize for remediation versus suppression.
  • Group violations by root cause analysis with DTP’s hotspot widget to accelerate remediation of static analysis findings.
  • Assign violations to specific team members based on their past experiences of fixing similar static analysis findings.
  • Optionally integrate DTP with OpenAI or Azure OpenAI providers to see probability calculations on whether SAST violations are real vulnerabilities or false positives using DTP’s CVE Match analysis.

Read Blog: Modern Analytics for Modern Software Testing »

Man and woman discussing inside tech building

Elevate your software testing
with Parasoft solutions.

Contact Us