Optez pour une voie plus rapide et plus intelligente vers l'automatisation des tests C/C++ pilotée par l'IA. Découvrez comment >>
Explorez les chapitres
Les capacités de reporting étendues de Parasoft mettent en contexte les résultats des tests Parasoft C/C++ et C/C++test CT. Les résultats des tests peuvent être rapidement consultés dans l'IDE ou exportés dans l'environnement de développement intégré. système de reporting basé sur le Web, DTP.
Dans DTP, les rapports peuvent être générés automatiquement dans le cadre des builds CI et imprimés pour les audits de code dans les organisations critiques pour la sécurité. Les résultats de toutes les builds peuvent être agrégés pour donner à l'équipe une vue détaillée sans avoir besoin d'accéder au code dans leur IDE.
Dans le tableau de bord de reporting, le Process Intelligence Engine (PIE) de Parasoft aide les responsables à comprendre la qualité d'un projet au fil du temps. Il illustre l'impact du changement après chaque nouvelle modification du code. S'intégrant à la chaîne d'outils globale, le PIE fournit des analyses avancées qui identifient les zones de risque.
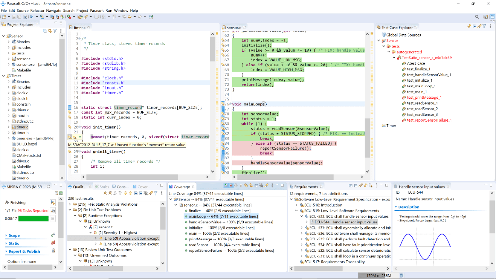
Solutions de tests Parasoft C/C++ Aidez les équipes à comprendre efficacement les résultats des tests logiciels en les analysant et en les rapportant de plusieurs manières. Directement dans l'IDE du développeur, les utilisateurs peuvent visualiser :
La vue Tâches de qualité dans l'IDE permet aux développeurs de trier et de filtrer facilement les résultats, par exemple en les regroupant par fichier, par règle ou par projet. Les développeurs peuvent effectuer des annotations directement dans les éditeurs de code source pour corréler les problèmes avec le code source. Cela fournit un contexte et plus de détails sur les problèmes signalés et sur la manière d'appliquer un correctif. Les informations sur la couverture du code sont présentées avec des surlignements visuels verts et rouges affichés dans l'éditeur de code, ainsi que des valeurs de pourcentage (pour le projet, le fichier et la fonction) dans une vue de couverture dédiée.
Les résultats d'analyse des flux de travail IDE et de ligne de commande peuvent également être exportés vers des rapports HTML et PDF standard pour la création de rapports locaux. Pour le développement de logiciels critiques pour la sécurité, C/C++test fournit un format de rapport dédié supplémentaire. Il détaille la configuration des cas de test unitaires et inclut le journal des résultats de l'exécution des tests. Les utilisateurs obtiennent un rapport complet sur la manière dont le cas de test a été construit et sur ce qui s'est passé pendant l'exécution.

Vue de test unifiée Parasoft C/C++test
Pour la collaboration en équipe, Parasoft C/C++test et C/C++test CT publient les résultats d'analyse sur DTP, un serveur centralisé. Les développeurs peuvent accéder aux résultats des tests à partir d'exécutions automatisées et les chefs de projet peuvent évaluer rapidement la qualité du projet. Les résultats rapportés sont stockés avec un identifiant de build pour une traçabilité complète entre les résultats et le build. Ces résultats incluent :
Lors de l'intégration dans les flux de travail CI/CD, les utilisateurs de Parasoft bénéficient d'une interface Web centralisée et flexible pour parcourir les résultats. Le tableau de bord de reporting Web dynamique comprend des widgets de reporting personnalisables, une navigation dans le code source, un filtrage avancé et des analyses avancées du moteur d'intelligence des processus de Parasoft. Les utilisateurs peuvent accéder aux données historiques et aux tendances, appliquer des analyses de référence et d'impact des tests, et s'intégrer à des systèmes externes tels que ceux destinés à la traçabilité des exigences de test.

Tableau de bord centralisé de reporting et d'analyse basé sur le Web
Chaque test effectué, qu'il soit manuel, au niveau du système ou basé sur l'interface utilisateur, est enregistré pour les résultats de test/échec, ainsi que leur impact sur la couverture de la base de code. Chaque test supplémentaire est superposé à ces informations existantes, créant ainsi une image complète de la réussite et de la couverture du test.
À mesure que le code est modifié, l'impact est clairement visible sur l'enregistrement sous-jacent, mettant en évidence les tests qui échouent ou le code qui n'est plus testé. La collecte de ces informations à différents degrés de détail permet aux développeurs et aux testeurs d'identifier rapidement ce qui doit être modifié ou corrigé pour la prochaine exécution de test.
Il existe différentes mesures de couverture à prendre en compte. Le type spécifique à appliquer dépend du niveau d'intégrité du logiciel (ASIL) tel que défini dans la norme ISO 26262.
Pour les systèmes automobiles, les mesures de contrôle référencées sont les instructions, les branches et la couverture des décisions de condition modifiées (MC/DC). Pour les exigences les plus strictes, il existe un code objet/assemblage. Parasoft prend en charge la collecte de toutes ces mesures de couverture, y compris les termes utilisés par d'autres industries comme bloc, appel, fonction, chemin, décision, etc.
En plus de l'analyse d'impact des changements, l'analyse statique peut être utilisée pour mettre en évidence les zones du code qui semblent plus risquées que d'autres. Le risque peut prendre diverses formes, notamment :
Il s’agit de zones de code qui peuvent nécessiter une couverture de test supplémentaire et même une refactorisation.
Les solutions de test Parasoft C/C++ offrent des fonctionnalités de reporting spécifiques adaptées au développement de la sécurité fonctionnelle. Voici deux exemples de rapports :
Le pack de conformité ISO26262 fournit un modèle de rapport dédié et axé sur les normes pour aider les équipes à se conformer aux normes de l'industrie et à fournir les rapports générés automatiquement requis pour les audits de code.

Les mesures de couverture de code individuelles sont disponibles dans le tableau de bord de reporting.
Parasoft DTP est hautement personnalisable et prend en charge les processeurs personnalisés configurés par l'utilisateur pour l'analyse spécifique au projet, les widgets personnalisés et les tableaux de bord.
Au lieu de simplement fournir des vérificateurs d'analyse statique avec des rapports de base et une visualisation des tendances, Parasoft solution pour la conformité aux normes de codage fournit un cadre complet pour construire un processus de conformité stable et durable.
En plus des rapports standard, Parasoft fournit un module de rapport de conformité dédié qui donne aux utilisateurs une vue dynamique du processus de conformité. Les utilisateurs peuvent voir les résultats regroupés selon les catégorisations de la norme de codage d'origine, gérer le processus d'écarts et générer les documents de conformité requis pour les audits de code et la certification tels que définis par la spécification MISRA Compliance:2020.
Avec un cadre de reporting unifié, Parasoft C/C++test et C/C++test CT fournissent efficacement plusieurs méthodologies de test exigées par les normes de sécurité fonctionnelle telles que l'analyse statique, les tests unitaires, la couverture du code et la traçabilité des exigences.
En présentant les résultats cumulatifs des différentes techniques de test, Parasoft fournit des rapports cohérents qui réduisent les frais généraux liés aux activités de test. Les analyses, rapports et tableaux de bord :
Simplifiez les audits de code et le processus de certification.
Éliminez le besoin pour les utilisateurs de traiter manuellement les rapports pour créer la documentation du processus de certification.
Concentrez vos efforts de test là où cela est nécessaire en éliminant les tests superflus et les conjectures de la gestion des tests.
Réduisez les coûts des tests tout en améliorant les résultats des tests avec de meilleurs tests, une plus grande couverture et une exécution des tests rationalisée.
Minimisez l’impact des changements en gérant efficacement le changement lui-même.
Le moteur d'intelligence de processus de Parasoft permet aux utilisateurs d'examiner les modifications entre deux builds pour comprendre, par exemple, le niveau de couverture de code ou les violations d'analyse statique sur le code qui a été modifié entre les itérations de développement, différentes versions ou une étape de développement incrémentielle à partir de la ligne de base définie sur le code hérité.
Les équipes peuvent converger vers une meilleure qualité au fil du temps en améliorant la couverture des tests, réduisant ainsi le code potentiellement risqué. La dette technique due au code non testé, aux directives de codage manquées et aux bugs et vulnérabilités de sécurité potentiels peut être réduite progressivement, build par build. En utilisant les informations fournies par les outils Parasoft, les équipes peuvent se concentrer sur le code le plus risqué pour améliorer les tests et la maintenance.
Explorez les chapitres